Home
About IPR Cell
About Us
IPR Cell Management
IPR Cell Team
IPR Cell Committee
IPR House
IP Policy
Invention Disclosure Form
TRL
IP Process
FAQ
Design FAQ
Patent FAQ
Copyright FAQ
Search Button
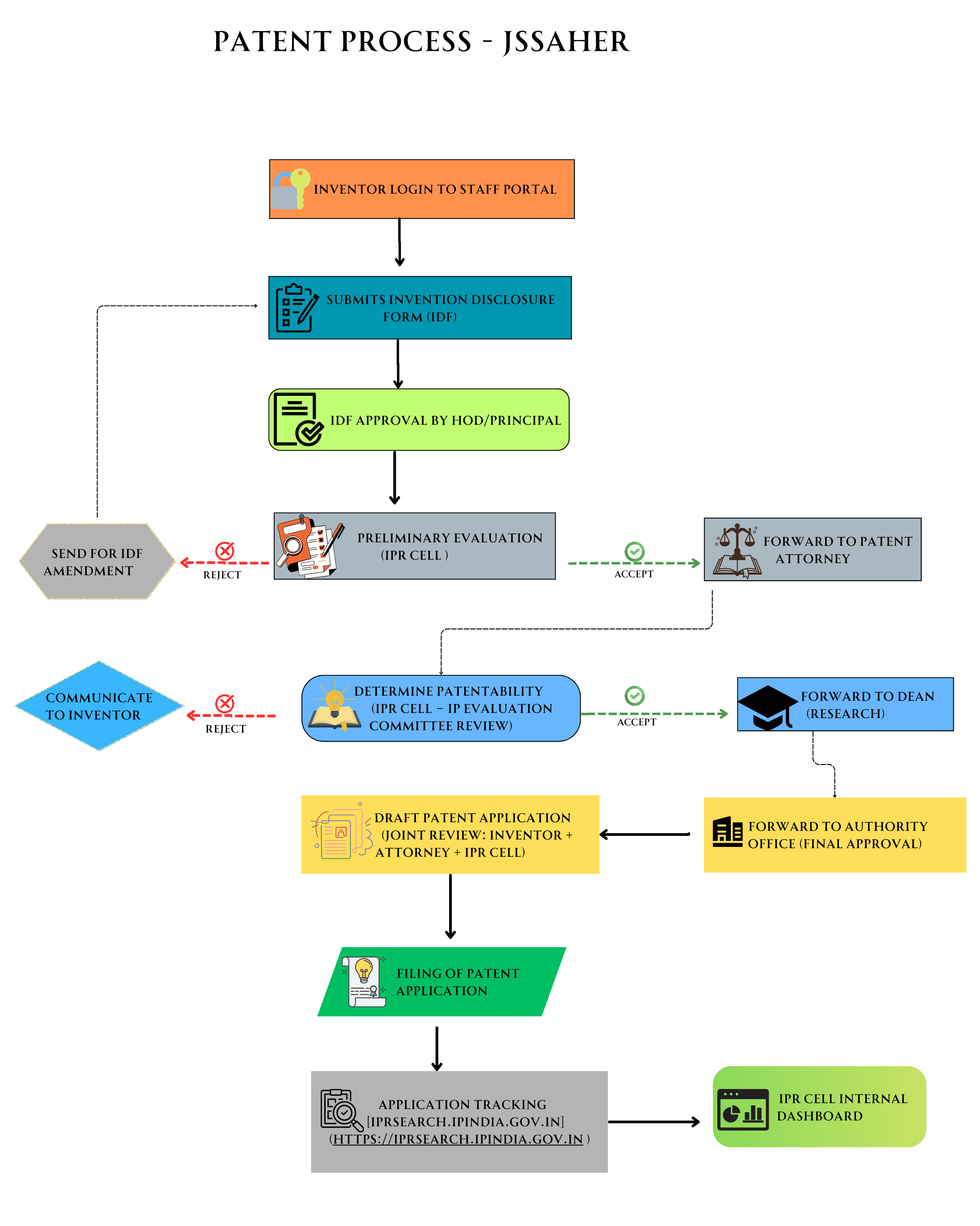
Patent Process
Patent Process JSSAHER
Patent Process PTO